Documentation Screener
A Documentation Screener manages OEM Reference Manuals and performs activities related to Revision Management.
The Documentation Screener is responsible for the following:
Uploading new Reference Manuals: A new OEM Reference Manual is uploaded and the baseline version is created.
Revision Management: When a new Revision is issued to the OEM Reference Manual, the revised version is uploaded. The changes between the two versions are detected. Every change is manually reviewed. The impacted Templates are updated.
The following activities are involved in Revision Management.
Update Impacted Templates
Screening detects and manages changes in the revisions of an OEM Manual. It also detects if Templates need to be updated. The Template Screener can then update the Template. This ensures that the changes in the revision of the Manual get reflected in the impacted Templates. This is crucial for efficient operations and compliance.
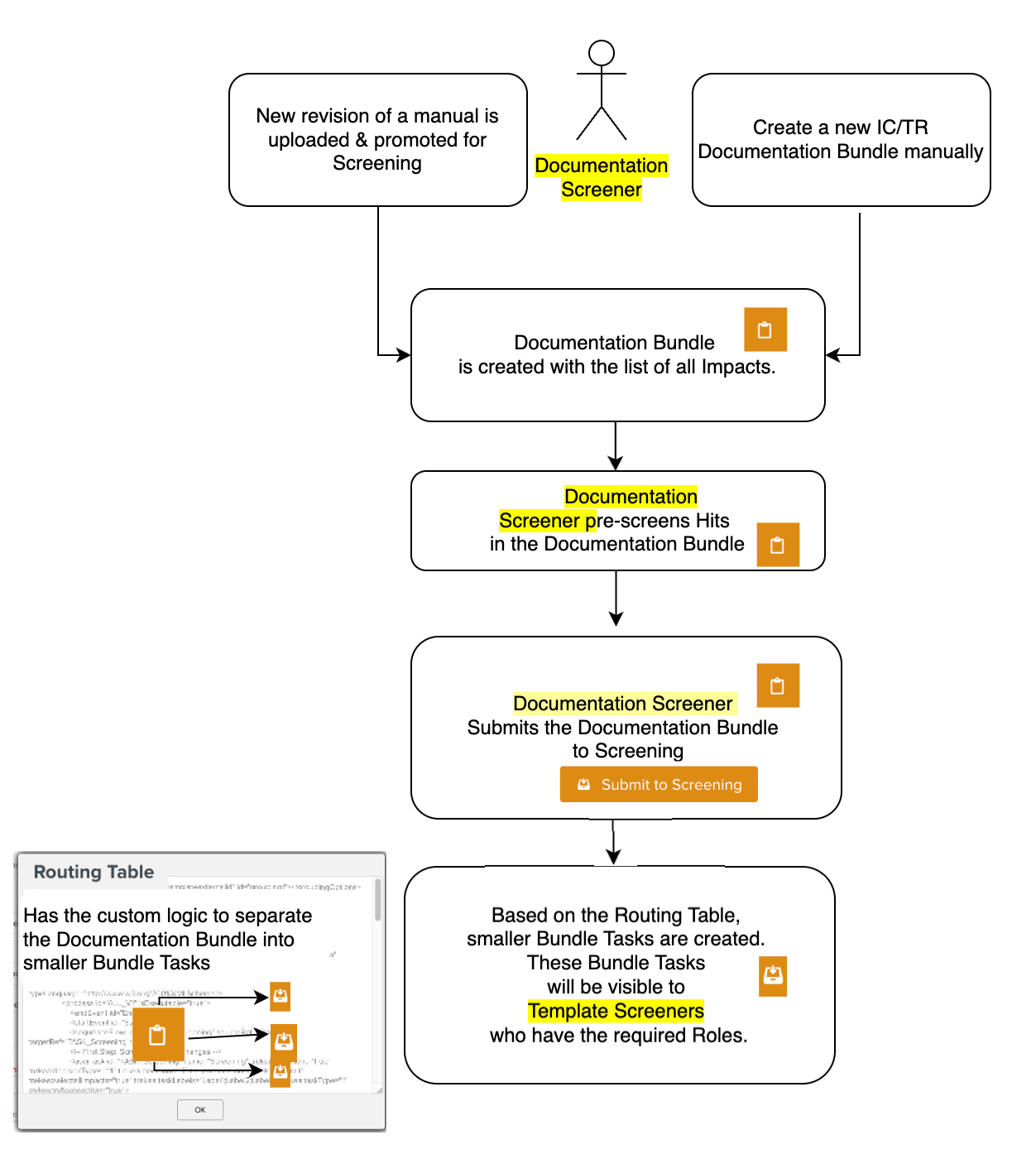
A Documentation Bundle is a container for a new revision of an OEM Manual that will be pushed for Screening through a managed process. The system analyzes the difference between the two versions of the OEM Manual. The changes are called OEM Hits. Additionally, Templates published from the earlier version of the Manual may be impacted by the new version. These are referred to as Impacted Templates.
A Document Screener examines the Documentation Bundle. While examining the Impacts, some Impacts may be marked. This process of marking the Impacts before submitting to Screening is called Pre-screening. For example, an Impact that has been already incorporated by an IC (Incremental Change) may be marked with a Pre-Screening flag.
Pre-screening helps Template Screeners to focus on the significant Impacts.
After Pre-screening, the Document Screener submits the Documentation Bundle to Screening. The Impacts in the Documentation Bundle are grouped into smaller Bundle Tasks. These Bundle Tasks are visible to Template Screeners who have the required Roles. A Routing Table contains the custom logic to group the Documentation Bundles into Bundle Tasks. The Routing Table can be customized.
The figure below illustrates this process.
![]() |
The Template Screener views the Bundle Tasks. Every Impact is manually screened. New revisions can be initiated for Impacted Templates. This ensures that the Templates are updated with the current changes in the OEM Manual.
The Template then goes under Edition. The Template Author does the required changes and the new version of the Template is published.
![]() |
After all the Impacts are screened, the Template Screener completes the manual screening.
Let us look at the steps involved in Screening an Aircraft Maintenance Manual.
The baseline version of the ABC Aircraft Maintenance manual considered below is Revision 28.

Two Templates have been generated from the Manual and Published as shown below.

There is a new revision to the manual, Revision 29. This needs to be uploaded and submitted to Screening as shown below.
![]() |
A batch operation is started.
![]() |
Progress can be viewed in the Batch Operations page. Here, the operation is complete.
![]() |
You can see Revision 29 listed as the Screening revision below.
![]() |
Simultaneously, a Documentation Bundle has been created. The Document Screener can view it in the Documentation Bundles page.
![]() |
The Document Screener then reviews the Hits.
![]() |
The Documentation Screener can pre-screen some Impacts. This will help the Template Screener to focus on the more important Hits.
After pre-screening, the Documentation Bundle is submitted to Screening as shown below.
![]() |
Submitting to Screening is an irreversible process.
![]() |
A Routing Table dictates how the Impacts in the Documentation Bundle is grouped into Bundle Tasks. Bundle Tasks are subsets of the Documentation Bundle. Different Bundle Tasks can be screened by different Template Screeners.
The status of the Documentation Bundle changes to Screening started.
![]() |
When a Template Screener with the appropriate Role logs in, the Bundle Tasks appear in the dashboard as shown. Bundle Tasks can be structured into categories and sub-categories. The categorization is customizable and is determined by the Routing Table. It is also possible to group OEM Impacts and Template Impacts separately into different Bundle Tasks. Each Bundle Task can be picked up separately on the right pane as indicated below.
![]() |
The Impacts can then be reviewed.
![]() |
The Template Screener can just add a comment to an Impact. The Impact can be Screened without any modifications to the Template, and no new version is initiated. This may be done when the change detected is not relevant, and does not require an update to the Template. The Template Screener may just add a comment Not Applicable and mark the Impact as screened.
The Template Screener can initiate a new version of the Impacted Template.
![]() |
Here, version 2.0 is initiated. The version 2.0 of the Template then goes into Edition.
![]() |
After all the Impacts are manually screened and the necessary action is taken, the Template Screener can complete the Screening.
The Template Author will complete the Edition of version 2.0 and publish it.
![]() |
The changes in the Revision 29 of the manual are now incorporated in version 2.0 of the Template.
![]() |
As shown above, Screening successfully manages Revisions of OEM manuals and ensures the Templates are synced with the changes in the Revisions.
















